U-BLOX NINA W106 (ESP32) e MODBUS TCP - CLIENTE VISUINO
O objetivo deste BLOG é demonstrar como é possível utilizar o VISUINO para programar o módulo U-BLOX NINA W106 para então via TCP/IP acessar um servidor MODBUS. Foi utilizado o EVK-NINA-W para os testes e então solicitadas leituras (HOLDING REGISTERS em diferentes ID) a um emulador de servidor MODBUS TCP/IP.
MODBUS
Modbus é um Protocolo de comunicação de dados utilizado em sistemas de automação industrial. Criado originalmente no final da década de 1970, mais especificamente em 1979, pela fabricante de equipamentos Modicon. É um dos mais antigos e até hoje mais utilizados[2] protocolos em redes de Controladores lógicos programáveis (PLC) para aquisição de sinais(0 ou 1) de instrumentos e comandar atuadores. A Schneider Electric (atual controladora da Modicon) transferiu os direitos do protocolo para a Modbus Organization em 2004 e a utilização é livre de taxas de licenciamento.Por esta razão, e também por se adequar facilmente a diversos meios físicos, é utilizado em milhares de equipamentos existentes e é uma das soluções de rede mais baratas a serem utilizadas em Automação Industrial.
Originalmente implementado como um protocolo de nível de aplicação destinado a transferir dados por uma camada serial, o Modbus foi ampliado para incluir implementações em comunicações seriais, TCP/IP e UDP (user datagram protocol). 
O Modbus é um protocolo de requisição-resposta que utiliza um relacionamento mestre-escravo. Em um relacionamento mestre-escravo, a comunicação sempre ocorre em pares — um dispositivo deve iniciar a requisição e então aguardar por uma resposta — e o dispositivo iniciador (o mestre) é responsável por iniciar cada interação. Tipicamente, o mestre é uma interface homem-máquina (IHM) ou sistema SCADA (Supervisory Control and Data Acquisition) e o escravo é um sensor, controlador lógico programável (CLP) ou controlador programável para automação (CPA). O conteúdo dessas requisições e respostas e as camadas de rede pelas quais essas mensagens são enviadas são definidos pelas diferentes camadas do protocolo.
Acesso aos dados no Modbus e o modelo de dados do Modbus
Os dados que podem ser acessados pelo Modbus são armazenados, de forma geral, em um dos quatro bancos de dados, ou faixas de endereço: coils, entradas discretas, registradores holding e registradores de entrada. Como ocorre com muitas partes da especificação, esses nomes podem variar, dependendo da indústria ou aplicação. Por exemplo, os registradores holding podem ser denominados registradores de saída, e os coils podem ser referidos como saídas digitais ou discretas. Esses bancos de dados definem o tipo e os direitos de acesso dos dados contidos. Os dispositivos escravos têm acesso direto a esses dados, que são hospedados localmente nos dispositivos. Os dados que podem ser acessados pelo Modbus são de forma geral um subconjunto da memória principal do dispositivo. Por outro lado, os mestres Modbus precisam solicitar acesso a esses dados, utilizando diversos códigos de função
Endereçamento do modelo de dados
A especificação define que cada bloco contém um espaço de endereçamento de até 65.536 (216) elementos. Com a definição da PDU, o Modbus define o endereço de cada elemento de dados na faixa de 0 a 65.535. Entretanto, cada elemento de dados é numerado de 1 a n, onde n tem o valor máximo de 65.536. Assim, o coil 1 está no endereço 0 do bloco de coils, enquanto que o registrador holding 54 está no endereço 53 da seção de memória reservada pelo escravo para os registradores holding.
Não é obrigatório implementar as faixas completas permitidas pela especificação no dispositivo. Por exemplo, pode ser escolhido para um dado dispositivo não implementar coils, entradas discretas ou registradores de entrada e, em vez disso, utilizar registradores holding de 150 a 175 e 200 a 225. Isso é perfeitamente aceitável; nesse caso, tentativas de acesso inválidas seriam tratadas por exceções.
Faixas de endereçamento de dados
Embora a especificação defina que diferentes tipos de dados devem existir em blocos diferentes e atribua uma faixa de endereços local para cada tipo, isso não implica que haverá necessariamente um esquema de endereçamento intuitivo ou facilmente compreensível para a documentação da memória que pode ser acessada pelo Modbus para um determinado dispositivo. Para simplificar a discussão sobre as posições dos blocos de memória, foi introduzido um esquema de numeração que inclui prefixos ao endereço dos dados em questão.
Por exemplo, em vez de se referir a um item como registrador holding 14 no endereço 13, o manual do dispositivo pode se referir a um item de dados no endereço 4.014, 40.014 ou 400.014. Em todos esses casos, o primeiro número especificado é 4, que representa os registradores holding; os demais números especificam um endereço. A diferença entre 4XXX, 4XXXX e 4XXXXX depende do espaço de endereços utilizado pelo dispositivo. Se todos os 65.536 registradores estiverem em uso, utilizaremos a notação 4XXXXX, pois ela permite o uso da faixa de 400.001 a 465.536. Se apenas alguns registradores forem usados, uma prática comum é usar a faixa de 4.001 a 4.999.
Maiores detalhes neste excelente LINK
MODBUS TCP (Utilizado)
Modbus TCP/IP, também conhecido como Modbus-TCP é simplesmente o protocolo Modbus RTU com uma interface TCP que é executada na Ethernet.
TCP/IP chamado de Protocolo de Controle de Transmissão e Protocolo de Internet, que fornece o meio de transmissão para mensagens Modbus TCP/IP.
O TCP/IP facilita um grande número de conexões simultâneas, por isso é a escolha do iniciador se reconectar uma conexão ou reutilizar uma conexão vivida.
SOFTWARE SIMULADOR SERVER (PORTA 502)
Requer o Microsoft Visual C++ Redistributable para Visual Studio 2010.
Para sistemas operacionais de 32 bits e 64 bits
u-BLOX NINA W106
VISUINO
Visuino é o mais recente software inovador da Mitov Software. Um ambiente de programação visual que permite programar suas placas Arduino. ... Os componentes encontrados no software Visuino representam seus componentes de hardware e você pode criar e projetar facilmente seus programas usando o recurso de arrastar e soltar.
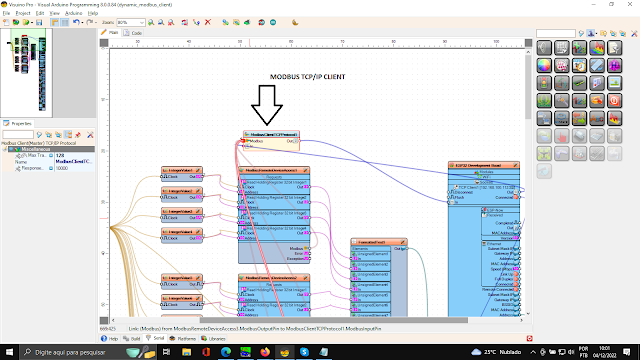
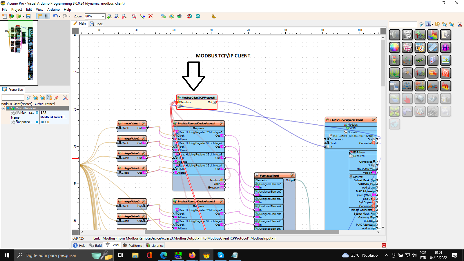
Abra o VISUINO e monte o projeto
Configuração para colocar U-BLOX NINA W106 como MODBUS TCP (Client)
Criação de Socket Client para acessar porta 502
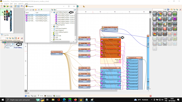
Na imagem abaixo, são criados 4 ID com vários HOLDING REGISTERS cada um, os quais serão solicitados pelo MODBUS TCP /IP (CLIENT) ao MODBUS TCP/IP (SERVER - EMULADOR).
É a fila de transações máximas, quantas solicitações podem estar aguardando em uma fila para resposta
Usa memória, então você deve ter cuidado
ID e ENDEREÇOS SOLICITADOS
Formatted Text mandando dados (Modbus Server) pela UART 
DADOS 1,2,3,4,5,6,7,8,9,10,11,12,13,14,15,16 (32 Bits) colocados nos ENDEREÇOS 0,4,8,12,16,20,24,28,32,36,40,44,48,52,56,60
IP: 192.168.100.112
ID 1,2,3,4
Configure o U-BLOX NINA W106 para acesso à Internet
Compile,Grave e resete o U-BLOX NINA W106
Execute o programa no U-BLOX NINA W106 
No terminal aparecerá o IP.
No aplicativo Emulador, não esquecer de configurar para TCP/IP
TCP/IP
Execução
Projeto Visuino
TIP
Buffer
Hardware
Questões: suporte@smartcore.com.br
FONTES: 
Sobre a SMARTCORE
A SmartCore fornece módulos para comunicação wireless, biometria, conectividade, rastreamento e automação.
Nosso portfólio inclui modem 2G/3G/4G/NB-IoT/Cat.M, satelital, módulos WiFi, Bluetooth, GNSS / GPS, Sigfox, LoRa, leitor de cartão, leitor QR code, mecanismo de impressão, mini-board PC, antena, pigtail, LCD, bateria, repetidor GPS e sensores.
Mais detalhes em www.smartcore.com.br























 
Nenhum comentário:
Postar um comentário